Suppr超能文献

COBRApy:用于Python的基于约束的重建与分析

COBRApy: COnstraints-Based Reconstruction and Analysis for Python.

作者信息

Ebrahim Ali, Lerman Joshua A, Palsson Bernhard O, Hyduke Daniel R

机构信息

Department of Bioengineering, University of California, San Diego, 9500 Gilman Drive MC0412, La Jolla, CA 92093-0412, USA.

出版信息

BMC Syst Biol. 2013 Aug 8;7:74. doi: 10.1186/1752-0509-7-74.

Abstract

BACKGROUND

COnstraint-Based Reconstruction and Analysis (COBRA) methods are widely used for genome-scale modeling of metabolic networks in both prokaryotes and eukaryotes. Due to the successes with metabolism, there is an increasing effort to apply COBRA methods to reconstruct and analyze integrated models of cellular processes. The COBRA Toolbox for MATLAB is a leading software package for genome-scale analysis of metabolism; however, it was not designed to elegantly capture the complexity inherent in integrated biological networks and lacks an integration framework for the multiomics data used in systems biology. The openCOBRA Project is a community effort to promote constraints-based research through the distribution of freely available software.

RESULTS

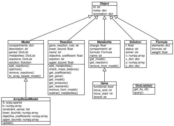
Here, we describe COBRA for Python (COBRApy), a Python package that provides support for basic COBRA methods. COBRApy is designed in an object-oriented fashion that facilitates the representation of the complex biological processes of metabolism and gene expression. COBRApy does not require MATLAB to function; however, it includes an interface to the COBRA Toolbox for MATLAB to facilitate use of legacy codes. For improved performance, COBRApy includes parallel processing support for computationally intensive processes.

CONCLUSION

COBRApy is an object-oriented framework designed to meet the computational challenges associated with the next generation of stoichiometric constraint-based models and high-density omics data sets.

AVAILABILITY

http://opencobra.sourceforge.net/

摘要

背景

基于约束的重建与分析(COBRA)方法被广泛用于原核生物和真核生物代谢网络的基因组规模建模。由于在代谢方面取得的成功,人们越来越努力将COBRA方法应用于重建和分析细胞过程的整合模型。用于MATLAB的COBRA Toolbox是用于代谢基因组规模分析的领先软件包;然而,它并非设计用于优雅地捕捉整合生物网络中固有的复杂性,并且缺乏用于系统生物学中多组学数据的整合框架。openCOBRA项目是一项通过分发免费软件来促进基于约束的研究的社区努力。

结果

在此,我们描述了用于Python的COBRA(COBRApy),这是一个为基本COBRA方法提供支持的Python包。COBRApy以面向对象的方式设计,便于表示代谢和基因表达的复杂生物过程。COBRApy运行不需要MATLAB;然而,它包括一个与用于MATLAB的COBRA Toolbox的接口,以方便使用旧代码。为提高性能,COBRApy包括对计算密集型过程的并行处理支持。

结论

COBRApy是一个面向对象的框架,旨在应对与下一代基于化学计量约束的模型和高密度组学数据集相关的计算挑战。

可用性

http://opencobra.sourceforge.net/

https://cdn.ncbi.nlm.nih.gov/pmc/blobs/508d/3751080/890f8fca2151/1752-0509-7-74-1.jpg

文献AI研究员

20分钟写一篇综述,助力文献阅读效率提升50倍。

立即体验

用中文搜PubMed

大模型驱动的PubMed中文搜索引擎

马上搜索

文档翻译

学术文献翻译模型,支持多种主流文档格式。

立即体验