Suppr超能文献

基于区块链的患者信息交换系统中的隐私保护:系统设计研究。

Privacy Preservation in Patient Information Exchange Systems Based on Blockchain: System Design Study.

机构信息

Department of Computer Science and Engineering, Hanyang University, Ansan, Republic of Korea.

Major in Bio-Artificial Intelligence, Hanyang University, Ansan, Republic of Korea.

出版信息

J Med Internet Res. 2022 Mar 22;24(3):e29108. doi: 10.2196/29108.

Abstract

BACKGROUND

With the increasing sophistication of the medical industry, various advanced medical services such as medical artificial intelligence, telemedicine, and personalized health care services have emerged. The demand for medical data is also rapidly increasing today because advanced medical services use medical data such as user data and electronic medical records (EMRs) to provide services. As a result, health care institutions and medical practitioners are researching various mechanisms and tools to feed medical data into their systems seamlessly. However, medical data contain sensitive personal information of patients. Therefore, ensuring security while meeting the demand for medical data is a very important problem in the information age for which a solution is required.

OBJECTIVE

Our goal is to design a blockchain-based decentralized patient information exchange (PIE) system that can safely and efficiently share EMRs. The proposed system preserves patients' privacy in the EMRs through a medical information exchange process that includes data encryption and access control.

METHODS

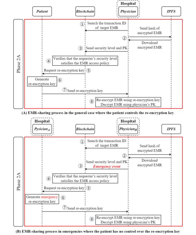
We propose a blockchain-based EMR-sharing system that allows patients to manage their EMRs scattered across multiple hospitals and share them with other users. Our PIE system protects the patient's EMR from security threats such as counterfeiting and privacy attacks during data sharing. In addition, it provides scalability by using distributed data-sharing methods to quickly share an EMR, regardless of its size or type. We implemented simulation models using Hyperledger Fabric, an open source blockchain framework.

RESULTS

We performed a simulation of the EMR-sharing process and compared it with previous works on blockchain-based medical systems to check the proposed system's performance. During the simulation, we found that it takes an average of 0.01014 (SD 0.0028) seconds to download 1 MB of EMR in our proposed PIE system. Moreover, it has been confirmed that data can be freely shared with other users regardless of the size or format of the data to be transmitted through the distributed data-sharing technique using the InterPlanetary File System. We conducted a security analysis to check whether the proposed security mechanism can effectively protect users of the EMR-sharing system from security threats such as data forgery or unauthorized access, and we found that the distributed ledger structure and re-encryption-based data encryption method can effectively protect users' EMRs from forgery and privacy leak threats and provide data integrity.

CONCLUSIONS

Blockchain is a distributed ledger technology that provides data integrity to enable patient-centered health information exchange and access control. PIE systems integrate and manage fragmented patient EMRs through blockchain and protect users from security threats during the data exchange process among users. To increase safety and efficiency in the EMR-sharing process, we used access control using security levels, data encryption based on re-encryption, and a distributed data-sharing scheme.

摘要

背景

随着医疗行业的日益复杂,各种先进的医疗服务,如医疗人工智能、远程医疗和个性化保健服务已经出现。由于先进的医疗服务使用用户数据和电子病历(EMR)等医疗数据来提供服务,因此对医疗数据的需求也在迅速增加。因此,医疗机构和医疗从业者正在研究各种机制和工具,以便将医疗数据无缝地输入到他们的系统中。然而,医疗数据包含患者的敏感个人信息。因此,在信息时代,确保安全性同时满足医疗数据的需求是一个非常重要的问题,需要找到解决方案。

目的

我们的目标是设计一个基于区块链的去中心化患者信息交换(PIE)系统,该系统可以安全有效地共享 EMR。通过包括数据加密和访问控制在内的医疗信息交换过程,该提议的系统可以保护 EMR 中的患者隐私。

方法

我们提出了一个基于区块链的 EMR 共享系统,允许患者管理他们分散在多个医院的 EMR,并与其他用户共享。我们的 PIE 系统在数据共享期间保护患者的 EMR 免受伪造和隐私攻击等安全威胁。此外,它通过使用分布式数据共享方法来提供可扩展性,无论 EMR 的大小或类型如何,都可以快速共享 EMR。我们使用 Hyperledger Fabric 这一开源区块链框架实现了模拟模型。

结果

我们对 EMR 共享过程进行了模拟,并与基于区块链的医疗系统的以前的工作进行了比较,以检查所提出系统的性能。在模拟过程中,我们发现,在我们提出的 PIE 系统中,下载 1MB 的 EMR 平均需要 0.01014 秒(SD 0.0028)。此外,通过使用星际文件系统的分布式数据共享技术,可以确认可以自由地与其他用户共享数据,而与要传输的数据的大小或格式无关。我们进行了安全分析,以检查所提出的安全机制是否可以有效地保护 EMR 共享系统的用户免受数据伪造或未经授权访问等安全威胁,我们发现分布式账本结构和基于重新加密的数据加密方法可以有效地保护用户的 EMR 免受伪造和隐私泄露威胁,并提供数据完整性。

结论

区块链是一种分布式账本技术,可为以患者为中心的健康信息交换和访问控制提供数据完整性。PIE 系统通过区块链集成和管理分散的患者 EMR,并在用户之间的数据交换过程中保护用户免受安全威胁。为了提高 EMR 共享过程的安全性和效率,我们使用了基于安全级别的访问控制、基于重新加密的数据加密以及分布式数据共享方案。

https://cdn.ncbi.nlm.nih.gov/pmc/blobs/1c50/8984831/d87a6e7bb4d3/jmir_v24i3e29108_fig1.jpg

文献AI研究员

20分钟写一篇综述,助力文献阅读效率提升50倍。

立即体验

用中文搜PubMed

大模型驱动的PubMed中文搜索引擎

马上搜索

文档翻译

学术文献翻译模型,支持多种主流文档格式。

立即体验