Suppr超能文献

用于重症监护病房收治的老年患者谵妄早期预测的可解释机器学习模型:一项推导与验证研究。

Interpretable machine learning model for early prediction of delirium in elderly patients following intensive care unit admission: a derivation and validation study.

作者信息

Tang Dayu, Ma Chengyong, Xu Yu

机构信息

Department of Critical Care Medicine, West China Hospital, Sichuan University, Chengdu, China.

出版信息

Front Med (Lausanne). 2024 May 17;11:1399848. doi: 10.3389/fmed.2024.1399848. eCollection 2024.

Abstract

BACKGROUND AND OBJECTIVE

Delirium is the most common neuropsychological complication among older adults admitted to the intensive care unit (ICU) and is often associated with a poor prognosis. This study aimed to construct and validate an interpretable machine learning (ML) for early delirium prediction in older ICU patients.

METHODS

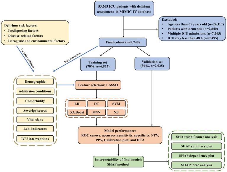
This was a retrospective observational cohort study and patient data were extracted from the Medical Information Mart for Intensive Care-IV database. Feature variables associated with delirium, including predisposing factors, disease-related factors, and iatrogenic and environmental factors, were selected using least absolute shrinkage and selection operator regression, and prediction models were built using logistic regression, decision trees, support vector machines, extreme gradient boosting (XGBoost), k-nearest neighbors and naive Bayes methods. Multiple metrics were used for evaluation of performance of the models, including the area under the receiver operating characteristic curve (AUC), accuracy, sensitivity, specificity, recall, F1 score, calibration plot, and decision curve analysis. SHapley Additive exPlanations (SHAP) were used to improve the interpretability of the final model.

RESULTS

Nine thousand seven hundred forty-eight adults aged 65 years or older were included for analysis. Twenty-six features were selected to construct ML prediction models. Among the models compared, the XGBoost model demonstrated the best performance including the highest AUC (0.836), accuracy (0.765), sensitivity (0.713), recall (0.713), and F1 score (0.725) in the training set. It also exhibited excellent discrimination with AUC of 0.810, good calibration, and had the highest net benefit in the validation cohort. The SHAP summary analysis showed that Glasgow Coma Scale, mechanical ventilation, and sedation were the top three risk features for outcome prediction. The SHAP dependency plot and SHAP force analysis interpreted the model at both the factor level and individual level, respectively.

CONCLUSION

ML is a reliable tool for predicting the risk of critical delirium in elderly patients. By combining XGBoost and SHAP, it can provide clear explanations for personalized risk prediction and more intuitive understanding of the effect of key features in the model. The establishment of such a model would facilitate the early risk assessment and prompt intervention for delirium.

摘要

背景与目的

谵妄是入住重症监护病房(ICU)的老年人中最常见的神经心理并发症,且常与不良预后相关。本研究旨在构建并验证一种可解释的机器学习(ML)模型,用于预测老年ICU患者的早期谵妄。

方法

这是一项回顾性观察队列研究,患者数据从重症监护医学信息集市-IV数据库中提取。使用最小绝对收缩和选择算子回归选择与谵妄相关的特征变量,包括易感因素、疾病相关因素以及医源性和环境因素,并使用逻辑回归、决策树、支持向量机、极端梯度提升(XGBoost)、k近邻和朴素贝叶斯方法构建预测模型。使用多种指标评估模型性能,包括受试者操作特征曲线下面积(AUC)、准确性、敏感性、特异性、召回率、F1分数、校准图和决策曲线分析。使用SHapley加法解释(SHAP)来提高最终模型的可解释性。

结果

纳入9748名65岁及以上的成年人进行分析。选择26个特征构建ML预测模型。在比较的模型中,XGBoost模型在训练集中表现最佳,包括最高的AUC(0.836)、准确性(0.765)、敏感性(0.713)、召回率(0.713)和F1分数(0.725)。在验证队列中,它还表现出良好的区分度,AUC为0.810,校准良好,净效益最高。SHAP汇总分析表明,格拉斯哥昏迷量表、机械通气和镇静是结局预测的前三大风险特征。SHAP依赖图和SHAP力分析分别在因素层面和个体层面解释了模型。

结论

ML是预测老年患者严重谵妄风险的可靠工具。通过结合XGBoost和SHAP,它可以为个性化风险预测提供清晰解释,并更直观地理解模型中关键特征的作用。建立这样的模型将有助于谵妄的早期风险评估和及时干预。

https://cdn.ncbi.nlm.nih.gov/pmc/blobs/ed11/11140063/679cf28f374e/fmed-11-1399848-g001.jpg

文献AI研究员

20分钟写一篇综述,助力文献阅读效率提升50倍。

立即体验

用中文搜PubMed

大模型驱动的PubMed中文搜索引擎

马上搜索

文档翻译

学术文献翻译模型,支持多种主流文档格式。

立即体验