Suppr超能文献

Gall-ID:用于对引起虫瘿的植物病原细菌进行基因分型的工具。

Gall-ID: tools for genotyping gall-causing phytopathogenic bacteria.

作者信息

Davis Ii Edward W, Weisberg Alexandra J, Tabima Javier F, Grunwald Niklaus J, Chang Jeff H

机构信息

Department of Botany and Plant Pathology, Oregon State University, Corvallis, OR, United States.

Molecular and Cellular Biology Program, Oregon State University, Corvallis, OR, United States.

出版信息

PeerJ. 2016 Jul 19;4:e2222. doi: 10.7717/peerj.2222. eCollection 2016.

Abstract

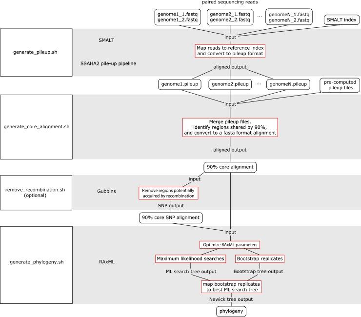
Understanding the population structure and genetic diversity of plant pathogens, as well as the effect of agricultural practices on pathogen evolution, is important for disease management. Developments in molecular methods have contributed to increase the resolution for accurate pathogen identification, but those based on analysis of DNA sequences can be less straightforward to use. To address this, we developed Gall-ID, a web-based platform that uses DNA sequence information from 16S rDNA, multilocus sequence analysis and whole genome sequences to group disease-associated bacteria to their taxonomic units. Gall-ID was developed with a particular focus on gall-forming bacteria belonging to Agrobacterium, Pseudomonas savastanoi, Pantoea agglomerans, and Rhodococcus. Members of these groups of bacteria cause growth deformation of plants, and some are capable of infecting many species of field, orchard, and nursery crops. Gall-ID also enables the use of high-throughput sequencing reads to search for evidence for homologs of characterized virulence genes, and provides downloadable software pipelines for automating multilocus sequence analysis, analyzing genome sequences for average nucleotide identity, and constructing core genome phylogenies. Lastly, additional databases were included in Gall-ID to help determine the identity of other plant pathogenic bacteria that may be in microbial communities associated with galls or causative agents in other diseased tissues of plants. The URL for Gall-ID is http://gall-id.cgrb.oregonstate.edu/.

摘要

了解植物病原体的种群结构和遗传多样性,以及农业实践对病原体进化的影响,对于病害管理至关重要。分子方法的发展有助于提高准确鉴定病原体的分辨率,但基于DNA序列分析的方法可能不太容易使用。为了解决这个问题,我们开发了Gall-ID,这是一个基于网络的平台,它利用来自16S rDNA的DNA序列信息、多位点序列分析和全基因组序列,将与疾病相关的细菌归类到它们的分类单元。Gall-ID的开发特别关注属于农杆菌属、丁香假单胞菌、成团泛菌和红球菌属的致瘿细菌。这些细菌群体的成员会导致植物生长变形,有些能够感染许多种类的田间、果园和苗圃作物。Gall-ID还能够利用高通量测序读数来搜索已鉴定毒力基因同源物的证据,并提供可下载的软件管道,用于自动化多位点序列分析、分析基因组序列的平均核苷酸同一性以及构建核心基因组系统发育树。最后,Gall-ID中包含了其他数据库,以帮助确定可能存在于与瘿相关的微生物群落或植物其他患病组织中的致病因子中的其他植物致病细菌的身份。Gall-ID的网址是http://gall-id.cgrb.oregonstate.edu/

https://cdn.ncbi.nlm.nih.gov/pmc/blobs/2b7a/4958008/048434d7826b/peerj-04-2222-g001.jpg

文献AI研究员

20分钟写一篇综述,助力文献阅读效率提升50倍。

立即体验

用中文搜PubMed

大模型驱动的PubMed中文搜索引擎

马上搜索

文档翻译

学术文献翻译模型,支持多种主流文档格式。

立即体验