Suppr超能文献

一种结合光流和峰值检测的纤毛跳动频率自动测量方法。

An Automated Measurement of Ciliary Beating Frequency using a Combined Optical Flow and Peak Detection.

作者信息

Kim Woojae, Han Tae Hwa, Kim Hyun Jun, Park Man Young, Kim Ku Sang, Park Rae Woong

机构信息

Department of Biomedical Informatics, Ajou University School of Medicine, Suwon, Korea.

出版信息

Healthc Inform Res. 2011 Jun;17(2):111-9. doi: 10.4258/hir.2011.17.2.111. Epub 2011 Jun 30.

Abstract

OBJECTIVES

The mucociliary transport system is a major defense mechanism of the respiratory tract. The performance of mucous transportation in the nasal cavity can be represented by a ciliary beating frequency (CBF). This study proposes a novel method to measure CBF by using optical flow.

METHODS

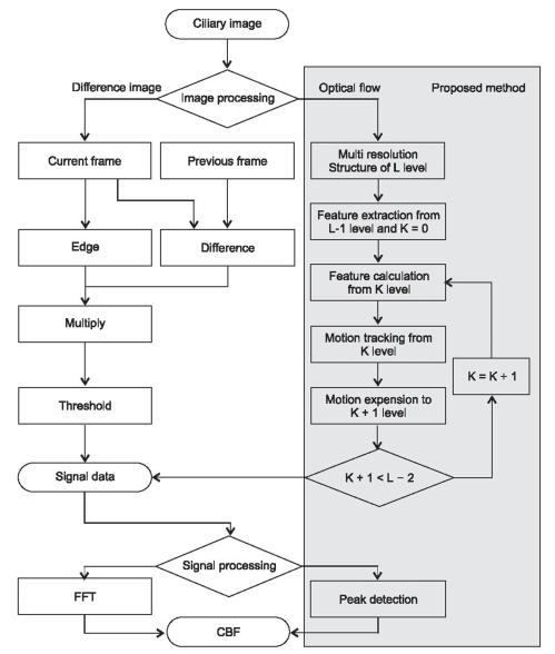
To obtain objective estimates of CBF from video images, an automated computer-based image processing technique is developed. This study proposes a new method based on optical flow for image processing and peak detection for signal processing. We compare the measuring accuracy of the method in various combinations of image processing (optical flow versus difference image) and signal processing (fast Fourier transform [FFT] vs. peak detection [PD]). The digital high-speed video method with a manual count of CBF in slow motion video play, is the gold-standard in CBF measurement. We obtained a total of fifty recorded ciliated sinonasal epithelium images to measure CBF from the Department of Otolaryngology. The ciliated sinonasal epithelium images were recorded at 50-100 frames per second using a charge coupled device camera with an inverted microscope at a magnification of ×1,000.

RESULTS

The mean square errors and variance for each method were 1.24, 0.84 Hz; 11.8, 2.63 Hz; 3.22, 1.46 Hz; and 3.82, 1.53 Hz for optical flow (OF) + PD, OF + FFT, difference image [DI] + PD, and DI + FFT, respectively. Of the four methods, PD using optical flow showed the best performance for measuring the CBF of nasal mucosa.

CONCLUSIONS

The proposed method was able to measure CBF more objectively and efficiently than what is currently possible.

摘要

目的

黏液纤毛运输系统是呼吸道的主要防御机制。鼻腔内黏液运输的性能可用纤毛摆动频率(CBF)来表示。本研究提出一种利用光流测量CBF的新方法。

方法

为了从视频图像中获得CBF的客观估计值,开发了一种基于计算机的自动化图像处理技术。本研究提出一种基于光流的图像处理新方法和基于峰值检测的信号处理方法。我们比较了该方法在不同图像处理(光流与差分图像)和信号处理(快速傅里叶变换[FFT]与峰值检测[PD])组合下的测量精度。在慢动作视频播放中手动计数CBF的数字高速视频方法是CBF测量的金标准。我们从耳鼻喉科共获得50张记录的纤毛鼻窦上皮图像以测量CBF。使用电荷耦合器件相机和倒置显微镜,以1000倍放大率,每秒50 - 100帧记录纤毛鼻窦上皮图像。

结果

光流(OF) + PD、OF + FFT、差分图像[DI] + PD和DI + FFT这四种方法的均方误差和方差分别为1.24、0.84 Hz;11.8、2.63 Hz;3.22、1.46 Hz和3.82、1.53 Hz。在这四种方法中,使用光流的PD在测量鼻黏膜CBF方面表现最佳。

结论

所提出的方法能够比目前的方法更客观、高效地测量CBF。

https://cdn.ncbi.nlm.nih.gov/pmc/blobs/e0b7/3155168/f4a9d382ec8a/hir-17-111-g001.jpg

文献AI研究员

20分钟写一篇综述,助力文献阅读效率提升50倍。

立即体验

用中文搜PubMed

大模型驱动的PubMed中文搜索引擎

马上搜索

文档翻译

学术文献翻译模型,支持多种主流文档格式。

立即体验