Suppr超能文献

系统发育体系:一个基于Git的用于社区策划系统发育估计的数据存储库。

Phylesystem: a git-based data store for community-curated phylogenetic estimates.

作者信息

McTavish Emily Jane, Hinchliff Cody E, Allman James F, Brown Joseph W, Cranston Karen A, Holder Mark T, Rees Jonathan A, Smith Stephen A

机构信息

Department of Ecology and Evolutionary Biology, University of Kansas, Lawrence, KS, USA, Heidelberg Institute for Theoretical Studies, Heidelberg 69118, Germany.

Department of Ecology and Evolutionary Biology, University of Michigan, Ann Arbor, MI, USA.

出版信息

Bioinformatics. 2015 Sep 1;31(17):2794-800. doi: 10.1093/bioinformatics/btv276. Epub 2015 May 4.

Abstract

MOTIVATION

Phylogenetic estimates from published studies can be archived using general platforms like Dryad (Vision, 2010) or TreeBASE (Sanderson et al., 1994). Such services fulfill a crucial role in ensuring transparency and reproducibility in phylogenetic research. However, digital tree data files often require some editing (e.g. rerooting) to improve the accuracy and reusability of the phylogenetic statements. Furthermore, establishing the mapping between tip labels used in a tree and taxa in a single common taxonomy dramatically improves the ability of other researchers to reuse phylogenetic estimates. As the process of curating a published phylogenetic estimate is not error-free, retaining a full record of the provenance of edits to a tree is crucial for openness, allowing editors to receive credit for their work and making errors introduced during curation easier to correct.

RESULTS

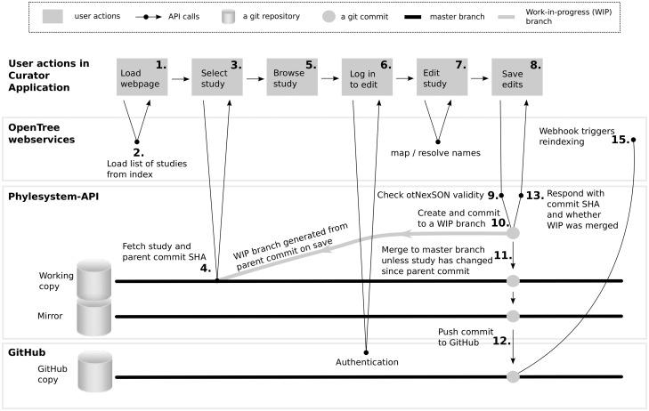
Here, we report the development of software infrastructure to support the open curation of phylogenetic data by the community of biologists. The backend of the system provides an interface for the standard database operations of creating, reading, updating and deleting records by making commits to a git repository. The record of the history of edits to a tree is preserved by git's version control features. Hosting this data store on GitHub (http://github.com/) provides open access to the data store using tools familiar to many developers. We have deployed a server running the 'phylesystem-api', which wraps the interactions with git and GitHub. The Open Tree of Life project has also developed and deployed a JavaScript application that uses the phylesystem-api and other web services to enable input and curation of published phylogenetic statements.

AVAILABILITY AND IMPLEMENTATION

Source code for the web service layer is available at https://github.com/OpenTreeOfLife/phylesystem-api. The data store can be cloned from: https://github.com/OpenTreeOfLife/phylesystem. A web application that uses the phylesystem web services is deployed at http://tree.opentreeoflife.org/curator. Code for that tool is available from https://github.com/OpenTreeOfLife/opentree.

CONTACT

mtholder@gmail.com.

摘要

动机

已发表研究中的系统发育估计可以使用Dryad(Vision,2010)或TreeBASE(Sanderson等人,1994)等通用平台进行存档。此类服务在确保系统发育研究的透明度和可重复性方面发挥着关键作用。然而,数字树数据文件通常需要一些编辑(例如重新定根)以提高系统发育陈述的准确性和可重用性。此外,在单个通用分类法中建立树中使用的末端标签与分类单元之间的映射,可显著提高其他研究人员重用系统发育估计的能力。由于整理已发表的系统发育估计的过程并非无差错,保留对树的编辑来源的完整记录对于开放性至关重要,这使编辑能够因他们的工作而获得认可,并使整理过程中引入的错误更容易纠正。

结果

在此,我们报告了软件基础设施的开发,以支持生物学家群体对系统发育数据进行开放整理。该系统的后端通过向git存储库提交来提供用于创建、读取、更新和删除记录的标准数据库操作的接口。git的版本控制功能保留了对树的编辑历史记录。将此数据存储托管在GitHub(http://github.com/)上,可使用许多开发人员熟悉的工具对数据存储进行开放访问。我们已经部署了一台运行“phylesystem-api”的服务器,它封装了与git和GitHub的交互。生命之树开放项目还开发并部署了一个JavaScript应用程序,该应用程序使用phylesystem-api和其他网络服务来实现已发表系统发育陈述的输入和整理。

可用性与实现

网络服务层的源代码可在https://github.com/OpenTreeOfLife/phylesystem-api获取。数据存储可从https://github.com/OpenTreeOfLife/phylesystem克隆。使用phylesystem网络服务的网络应用程序部署在http://tree.opentreeoflife.org/curator。该工具的代码可从https://github.com/OpenTreeOfLife/opentree获取。

联系方式

mtholder@gmail.com

https://cdn.ncbi.nlm.nih.gov/pmc/blobs/4c65/4547614/280c38e810c6/btv276f1p.jpg

文献AI研究员

20分钟写一篇综述,助力文献阅读效率提升50倍。

立即体验

用中文搜PubMed

大模型驱动的PubMed中文搜索引擎

马上搜索

文档翻译

学术文献翻译模型,支持多种主流文档格式。

立即体验