Suppr超能文献

生物数据库中的因果关系现状:支持逻辑建模的数据资源和数据检索可能性。

The status of causality in biological databases: data resources and data retrieval possibilities to support logical modeling.

机构信息

Department of Biology of the Norwegian University of Science and Technology.

Residential Oncologist and an Associate Professor.

出版信息

Brief Bioinform. 2021 Jul 20;22(4). doi: 10.1093/bib/bbaa390.

Abstract

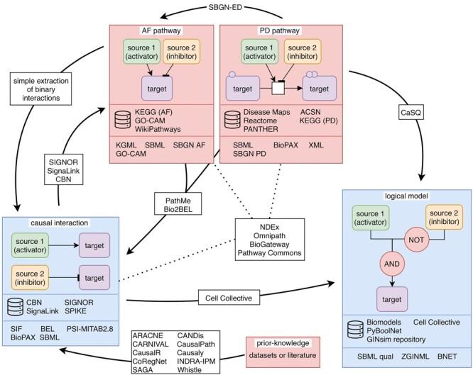
Causal molecular interactions represent key building blocks used in computational modeling, where they facilitate the assembly of regulatory networks. Logical regulatory networks can be used to predict biological and cellular behaviors by system perturbations and in silico simulations. Today, broad sets of causal interactions are available in a variety of biological knowledge resources. However, different visions, based on distinct biological interests, have led to the development of multiple ways to describe and annotate causal molecular interactions. It can therefore be challenging to efficiently explore various resources of causal interaction and maintain an overview of recorded contextual information that ensures valid use of the data. This review lists the different types of public resources with causal interactions, the different views on biological processes that they represent, the various data formats they use for data representation and storage, and the data exchange and conversion procedures that are available to extract and download these interactions. This may further raise awareness among the targeted audience, i.e. logical modelers and other scientists interested in molecular causal interactions, but also database managers and curators, about the abundance and variety of causal molecular interaction data, and the variety of tools and approaches to convert them into one interoperable resource.

摘要

因果分子相互作用是计算建模中使用的关键构建块,它们促进了调控网络的组装。逻辑调控网络可以通过系统干扰和计算机模拟来预测生物和细胞行为。如今,在各种生物知识资源中都有广泛的因果相互作用集。然而,基于不同的生物学兴趣的不同观点,已经导致了多种描述和注释因果分子相互作用的方法的发展。因此,有效地探索各种因果相互作用资源并保持对记录的上下文信息的概述,以确保数据的有效使用,可能具有挑战性。这篇综述列出了具有因果相互作用的不同类型的公共资源,它们所代表的不同生物过程观点,它们用于数据表示和存储的各种数据格式,以及可用的数据交换和转换过程,以提取和下载这些相互作用。这可能会进一步提高目标受众(即逻辑建模师和其他对分子因果相互作用感兴趣的科学家)、数据库管理者和编目人员对因果分子相互作用数据的丰富性和多样性,以及将它们转换为一个可互操作资源的各种工具和方法的认识。

https://cdn.ncbi.nlm.nih.gov/pmc/blobs/053b/8294520/210d69037e96/bbaa390f1.jpg

文献AI研究员

20分钟写一篇综述,助力文献阅读效率提升50倍。

立即体验

用中文搜PubMed

大模型驱动的PubMed中文搜索引擎

马上搜索

文档翻译

学术文献翻译模型,支持多种主流文档格式。

立即体验