Suppr超能文献

使用YOLOv8和上下文感知卷积在复杂场景中进行稳健的口罩检测。

Robust face mask detection in complex scenarios using YOLOv8 and context-aware convolutions.

作者信息

Wei Yingjie, Li Huili, He Yuanfei, Li Li, Lyu Qiongshuai, Yang Yu

机构信息

College of Information Engineering, Zhoukou Vocational College of Arts and Science, Zhoukou, 466000, China.

School of Software, Pingdingshan University, Pingdingshan, 467000, China.

出版信息

Sci Rep. 2025 Jul 1;15(1):21350. doi: 10.1038/s41598-025-04768-w.

Abstract

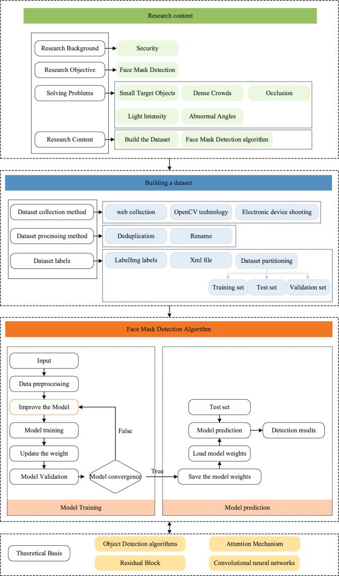
Aiming to address the challenges of reduced detection accuracy in face mask applications due to mutual occlusion, lighting variations, and detection distance, this paper proposes a face mask detection algorithm tailored for complex environments. First, we construct a comprehensive face mask dataset. Then, based on the YOLOv8 architecture, we enhance the C2f module in the backbone network by incorporating depth-separable convolutions to better capture the color and texture features of the target. We also integrate the SENet attention mechanism to further optimize feature extraction efficiency. To improve the transmission of fine-grained face mask features within the network, we introduce context-aware convolutions in the Neck module, which facilitates the integration of contextual semantic information and enriches the feature details of small targets. Building on this, we design an enhanced detection head, DAM-Head, which amplifies target saliency and improves both target recognition and localization accuracy. Experimental results demonstrate that the proposed algorithm achieves a mean Average Precision (mAP) of 98.11% and a Frames Per Second (FPS) rate of 135.61 on the constructed dataset, outperforming other mainstream algorithms in both accuracy and real-time performance.

摘要

针对口罩应用中由于相互遮挡、光照变化和检测距离导致检测精度降低的挑战,本文提出了一种适用于复杂环境的口罩检测算法。首先,我们构建了一个全面的口罩数据集。然后,基于YOLOv8架构,我们通过合并深度可分离卷积来增强主干网络中的C2f模块,以更好地捕捉目标的颜色和纹理特征。我们还集成了SENet注意力机制,以进一步优化特征提取效率。为了提高网络内细粒度口罩特征的传输,我们在Neck模块中引入了上下文感知卷积,这有助于上下文语义信息的整合,并丰富小目标的特征细节。在此基础上,我们设计了一个增强检测头DAM-Head,它放大了目标显著性,提高了目标识别和定位精度。实验结果表明,该算法在构建的数据集上实现了98.11%的平均精度均值(mAP)和135.61帧每秒(FPS)的帧率,在准确性和实时性能方面均优于其他主流算法。

https://cdn.ncbi.nlm.nih.gov/pmc/blobs/42da/12218034/09ae2599d6fc/41598_2025_4768_Fig1_HTML.jpg

文献AI研究员

20分钟写一篇综述,助力文献阅读效率提升50倍。

立即体验

用中文搜PubMed

大模型驱动的PubMed中文搜索引擎

马上搜索

文档翻译

学术文献翻译模型,支持多种主流文档格式。

立即体验