Suppr超能文献

肽/RNA世界中益生元信息系统的起源:翻译与遗传密码进化的模拟模型

The Origin of Prebiotic Information System in the Peptide/RNA World: A Simulation Model of the Evolution of Translation and the Genetic Code.

作者信息

Chatterjee Sankar, Yadav Surya

机构信息

Department of Geosciences, Museum of Texas Tech University, Box 43191, 3301 4th Street, Lubbock, TX 79409, USA.

Rawls College of Business, Texas Tech University, Box 42101, 703 Flint Avenue, Lubbock, TX 79409, USA.

出版信息

Life (Basel). 2019 Mar 1;9(1):25. doi: 10.3390/life9010025.

Abstract

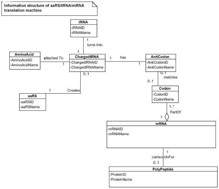
Information is the currency of life, but the origin of prebiotic information remains a mystery. We propose transitional pathways from the cosmic building blocks of life to the complex prebiotic organic chemistry that led to the origin of information systems. The prebiotic information system, specifically the genetic code, is segregated, linear, and digital, and it appeared before the emergence of DNA. In the peptide/RNA world, lipid membranes randomly encapsulated amino acids, RNA, and peptide molecules, which are drawn from the prebiotic soup, to initiate a molecular symbiosis inside the protocells. This endosymbiosis led to the hierarchical emergence of several requisite components of the translation machine: transfer RNAs (tRNAs), aminoacyl-tRNA synthetase (aaRS), messenger RNAs (mRNAs), ribosomes, and various enzymes. When assembled in the right order, the translation machine created proteins, a process that transferred information from mRNAs to assemble amino acids into polypeptide chains. This was the beginning of the prebiotic age. The origin of the genetic code is enigmatic; herein, we propose an evolutionary explanation: the demand for a wide range of protein enzymes over peptides in the prebiotic reactions was the main selective pressure for the origin of information-directed protein synthesis. The molecular basis of the genetic code manifests itself in the interaction of aaRS and their cognate tRNAs. In the beginning, aminoacylated ribozymes used amino acids as a cofactor with the help of bridge peptides as a process for selection between amino acids and their cognate codons/anticodons. This process selects amino acids and RNA species for the next steps. The ribozymes would give rise to pre-tRNA and the bridge peptides to pre-aaRS. Later, variants would appear and evolution would produce different but specific aaRS-tRNA-amino acid combinations. Pre-tRNA designed and built pre-mRNA for the storage of information regarding its cognate amino acid. Each pre-mRNA strand became the storage device for the genetic information that encoded the amino acid sequences in triplet nucleotides. As information appeared in the digital languages of the codon within pre-mRNA and mRNA, and the genetic code for protein synthesis evolved, the prebiotic chemistry then became more organized and directional with the emergence of the translation and genetic code. The genetic code developed in three stages that are coincident with the refinement of the translation machines: the GNC code that was developed by the pre-tRNA/pre-aaRS /pre-mRNA machine, SNS code by the tRNA/aaRS/mRNA machine, and finally the universal genetic code by the tRNA/aaRS/mRNA/ribosome machine. We suggest the coevolution of translation machines and the genetic code. The emergence of the translation machines was the beginning of the Darwinian evolution, an interplay between information and its supporting structure. Our hypothesis provides the logical and incremental steps for the origin of the programmed protein synthesis. In order to better understand the prebiotic information system, we converted letter codons into numerical codons in the Universal Genetic Code Table. We have developed a software, called CATI (Codon-Amino Acid-Translator-Imitator), to translate randomly chosen numerical codons into corresponding amino acids and vice versa. This conversion has granted us insight into how the genetic code might have evolved in the peptide/RNA world. There is great potential in the application of numerical codons to bioinformatics, such as barcoding, DNA mining, or DNA fingerprinting. We constructed the likely biochemical pathways for the origin of translation and the genetic code using the Model-View-Controller (MVC) software framework, and the translation machinery step-by-step. While using AnyLogic software, we were able to simulate and visualize the entire evolution of the translation machines, amino acids, and the genetic code.

摘要

信息是生命的货币,但益生元信息的起源仍是一个谜。我们提出了从生命的宇宙基石到导致信息系统起源的复杂益生元有机化学的过渡途径。益生元信息系统,特别是遗传密码,是分离的、线性的和数字的,并且它在DNA出现之前就已出现。在肽/RNA世界中,脂质膜随机包裹从益生元汤中提取的氨基酸、RNA和肽分子,以在原细胞内启动分子共生。这种内共生导致了翻译机器的几个必需组件的分层出现:转运RNA(tRNA)、氨酰-tRNA合成酶(aaRS)、信使RNA(mRNA)、核糖体和各种酶。当按正确顺序组装时,翻译机器产生蛋白质,这一过程将信息从mRNA转移以将氨基酸组装成多肽链。这是益生元时代的开始。遗传密码的起源是神秘的;在此,我们提出一种进化解释:益生元反应中对多种蛋白质酶而非肽的需求是信息导向蛋白质合成起源的主要选择压力。遗传密码的分子基础体现在aaRS与其同源tRNA的相互作用中。起初,氨酰化核酶在桥接肽的帮助下将氨基酸用作辅因子,作为在氨基酸与其同源密码子/反密码子之间进行选择的过程。这个过程为后续步骤选择氨基酸和RNA种类。核酶会产生前体tRNA,桥接肽会产生前体aaRS。后来,变体出现,进化会产生不同但特定的aaRS-tRNA-氨基酸组合。前体tRNA设计并构建前体mRNA以存储有关其同源氨基酸的信息。每个前体mRNA链成为以三联核苷酸编码氨基酸序列的遗传信息的存储设备。随着信息以前体mRNA和mRNA内密码子的数字语言出现,以及蛋白质合成的遗传密码进化,益生元化学随着翻译和遗传密码的出现而变得更加有组织和有方向性。遗传密码分三个阶段发展,这与翻译机器的完善相吻合:由前体tRNA/前体aaRS/前体mRNA机器发展而来的GNC密码,由tRNA/aaRS/mRNA机器发展而来的SNS密码,最后是由tRNA/aaRS/mRNA/核糖体机器发展而来的通用遗传密码。我们提出翻译机器和遗传密码的共同进化。翻译机器的出现是达尔文进化的开始,是信息与其支持结构之间的相互作用。我们的假设为程序化蛋白质合成的起源提供了合乎逻辑且逐步的步骤。为了更好地理解益生元信息系统,我们在通用遗传密码表中将字母密码子转换为数字密码子。我们开发了一个名为CATI(密码子-氨基酸-翻译器-模拟器)的软件,用于将随机选择的数字密码子翻译成相应的氨基酸,反之亦然。这种转换使我们深入了解了遗传密码在肽/RNA世界中可能是如何进化的。数字密码子在生物信息学中的应用具有巨大潜力,例如条形码、DNA挖掘或DNA指纹识别。我们使用模型-视图-控制器(MVC)软件框架逐步构建了翻译和遗传密码起源的可能生化途径以及翻译机制。在使用AnyLogic软件时,我们能够模拟并可视化翻译机器、氨基酸和遗传密码的整个进化过程。

https://cdn.ncbi.nlm.nih.gov/pmc/blobs/f5da/6463137/8383f5f82c2a/life-09-00025-g0A1.jpg

文献AI研究员

20分钟写一篇综述,助力文献阅读效率提升50倍。

立即体验

用中文搜PubMed

大模型驱动的PubMed中文搜索引擎

马上搜索

文档翻译

学术文献翻译模型,支持多种主流文档格式。

立即体验