Suppr超能文献

基于DMPat的SOXFE:使用脑电信号进行暴力行为检测的研究

DMPat-based SOXFE: investigations of the violence detection using EEG signals.

作者信息

Yildirim Kubra, Keles Tugce, Dogan Sengul, Tuncer Turker, Tasci Irem, Hafeez-Baig Abdul, Barua Prabal Datta, Acharya U R

机构信息

Department of Digital Forensics Engineering, Technology Faculty, Firat University, Elazig, Turkey.

Department of Neurology, School of Medicine, Firat University, Elazig, Turkey.

出版信息

Cogn Neurodyn. 2025 Dec;19(1):86. doi: 10.1007/s11571-025-10266-6. Epub 2025 Jun 5.

Abstract

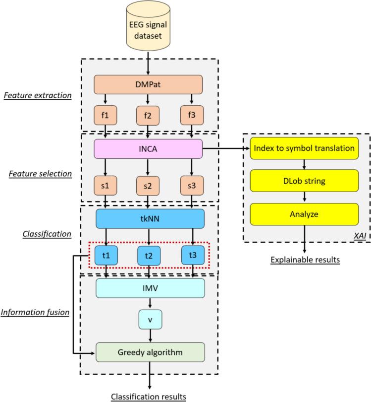
Automatic violence detection is one of the most important research areas at the intersection of machine learning and information security. Moreover, we aimed to investigate violence detection in the context of neuroscience. Therefore, we have collected a new electroencephalography (EEG) violence detection dataset and presented a self-organized explainable feature engineering (SOXFE) approach. In the first phase of this research, we collected a new EEG violence dataset. This dataset contains two classes: (i) resting, (ii) violence. To detect violence automatically, we proposed a new SOXFE approach, which contains five main phases: (1) feature extraction with the proposed distance matrix pattern (DMPat), which generates three feature vectors, (2) feature selection with iterative neighborhood component analysis (INCA), and three selected feature vectors were created, (3) explainable results generation using Directed Lobish (DLob) and statistical analysis of the generated DLob string, (4) classification deploying t algorithm-based k-nearest neighbors (tkNN), and (5) information fusion employing mode operator and selecting the best outcome via greedy algorithm. By deploying the proposed model, classification and explainable results were generated. To obtain the classification results, tenfold cross-validation (CV), leave-one-record-out (LORO) CV were utilized, and the presented model attained 100% classification accuracy with tenfold CV and reached 98.49% classification accuracy with LORO CV. Moreover, we demonstrated the cortical connectome map related to violence. These results and findings clearly indicated that the proposed model is a good violence detection model. Moreover, this model contributes to feature engineering, neuroscience and social security.

摘要

自动暴力检测是机器学习与信息安全交叉领域中最重要的研究方向之一。此外,我们旨在研究神经科学背景下的暴力检测。因此,我们收集了一个新的脑电图(EEG)暴力检测数据集,并提出了一种自组织可解释特征工程(SOXFE)方法。在本研究的第一阶段,我们收集了一个新的EEG暴力数据集。该数据集包含两类:(i)静息状态,(ii)暴力状态。为了自动检测暴力行为,我们提出了一种新的SOXFE方法,该方法包含五个主要阶段:(1)使用提出的距离矩阵模式(DMPat)进行特征提取,生成三个特征向量;(2)使用迭代邻域成分分析(INCA)进行特征选择,创建三个选定的特征向量;(3)使用定向洛比什(DLob)生成可解释结果,并对生成的DLob字符串进行统计分析;(4)部署基于t算法的k近邻(tkNN)进行分类;(5)采用模式算子进行信息融合,并通过贪婪算法选择最佳结果。通过部署所提出的模型,生成了分类和可解释结果。为了获得分类结果,采用了十折交叉验证(CV)、留一记录法(LORO)CV,所提出的模型在十折CV中达到了100%的分类准确率,在LORO CV中达到了98.49%的分类准确率。此外,我们展示了与暴力相关的皮质连接组图谱。这些结果和发现清楚地表明,所提出的模型是一个良好的暴力检测模型。此外,该模型有助于特征工程、神经科学和社会安全。

https://cdn.ncbi.nlm.nih.gov/pmc/blobs/b3e4/12141701/a5b71d671e61/11571_2025_10266_Fig1_HTML.jpg

文献AI研究员

20分钟写一篇综述,助力文献阅读效率提升50倍。

立即体验

用中文搜PubMed

大模型驱动的PubMed中文搜索引擎

马上搜索

文档翻译

学术文献翻译模型,支持多种主流文档格式。

立即体验