Suppr超能文献

利用行为和语音数据分析的机器学习模型进行心理健康障碍的早期检测。

Early detection of mental health disorders using machine learning models using behavioral and voice data analysis.

作者信息

Sharma Sunil Kumar, Alutaibi Ahmed Ibrahim, Khan Ahmad Raza, Tejani Ghanshyam G, Ahmad Fuzail, Mousavirad Seyed Jalaleddin

机构信息

Department of Information Systems, College of Computer and Information Sciences, Majmaah University, 11952, Majmaah, Saudi Arabia.

King Salman Center for Disability Research, 11614, Riyadh, Saudi Arabia.

出版信息

Sci Rep. 2025 May 13;15(1):16518. doi: 10.1038/s41598-025-00386-8.

Abstract

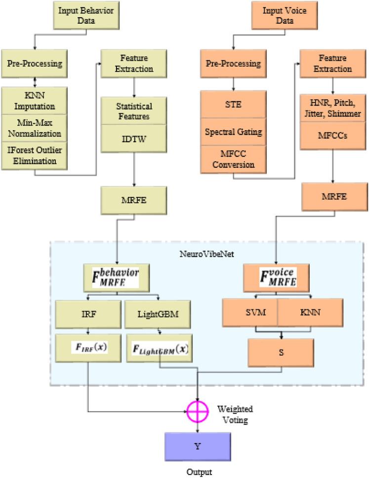
People of all demographics are impacted by mental illness, which has become a widespread and international health problem. Effective treatment and support for mental illnesses depend on early discovery and precise diagnosis. Notably, delayed diagnosis may lead to suicidal thoughts, destructive behaviour, and death. Manual diagnosis is time-consuming and laborious. With the advent of AI, this research aims to develop a novel mental health disorder detection network with the objective of maximum accuracy and early discovery. For this reason, this study presents a novel framework for the early detection of mental illness disorders using a multi-modal approach combining speech and behavioral data. This framework preprocesses and analyzes two distinct datasets to handle missing values, normalize data, and eliminate outliers. The proposed NeuroVibeNet combines Improved Random Forest (IRF) and Light Gradient-Boosting Machine (LightGBM) for behavioral data and Hybrid Support Vector Machine (SVM) and K-Nearest Neighbors (KNN) for voice data. Finally, a weighted voting mechanism is applied to consolidate predictions. The proposed model achieves robust performance and a competitive accuracy of 99.06% in distinguishing normal and pathological conditions. This framework validates the feasibility of multi-modal data integration for reliable and early mental illness detection.

摘要

所有人口统计学特征的人都受到精神疾病的影响,精神疾病已成为一个广泛的国际性健康问题。对精神疾病的有效治疗和支持取决于早期发现和准确诊断。值得注意的是,延迟诊断可能导致自杀念头、破坏性行为和死亡。人工诊断既耗时又费力。随着人工智能的出现,本研究旨在开发一种新型的心理健康障碍检测网络,目标是实现最高的准确性和早期发现。因此,本研究提出了一种使用语音和行为数据相结合的多模态方法来早期检测精神疾病的新型框架。该框架对两个不同的数据集进行预处理和分析,以处理缺失值、归一化数据并消除异常值。所提出的NeuroVibeNet结合了用于行为数据的改进随机森林(IRF)和轻量级梯度提升机(LightGBM),以及用于语音数据的混合支持向量机(SVM)和K近邻(KNN)。最后,应用加权投票机制来整合预测结果。所提出的模型在区分正常和病理状态方面实现了强大的性能和99.06%的具有竞争力的准确率。该框架验证了多模态数据集成用于可靠和早期精神疾病检测的可行性。

https://cdn.ncbi.nlm.nih.gov/pmc/blobs/04c9/12075568/c4c79691284c/41598_2025_386_Fig1_HTML.jpg

文献AI研究员

20分钟写一篇综述,助力文献阅读效率提升50倍。

立即体验

用中文搜PubMed

大模型驱动的PubMed中文搜索引擎

马上搜索

文档翻译

学术文献翻译模型,支持多种主流文档格式。

立即体验