Suppr超能文献

利用基于甲基化敏感限制性内切酶的定量PCR技术的新型三联靶点检测板,用于检测高危HPV阳性女性中的高级别宫颈上皮内瘤变和宫颈癌。

Novel triple-target panels utilizing methylation-sensitive restriction enzyme-based quantitative PCR for detecting advanced cervical precancers and cancers among high-risk HPV-positive women.

作者信息

Chen Shimin, Dai Hongshuang, Hu Shangying, Gao Tangjie, Chen Ming, Zhou Xinghua, Dai Lizhong, Zhao Xuelian, Zhao Fanghui

机构信息

Department of Cancer Epidemiology, National Cancer Center/National Clinical Research Center for Cancer/Cancer Hospital, Chinese Academy of Medical Sciences and Peking Union Medical College, Beijing, 100021, China.

Sansure Biotech Inc., Changsha, 410006, China.

出版信息

J Transl Med. 2025 Aug 1;23(1):857. doi: 10.1186/s12967-025-06822-7.

Abstract

BACKGROUND

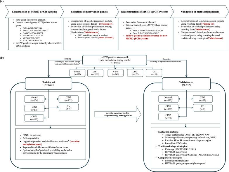
Optimal triage option for high-risk HPV-positive (hrHPV) women remains uncertain. We aimed to utilize methylation-sensitive restriction enzyme-based quantitative PCR (MSRE-qPCR) technique and develop triple-target human gene methylation panels to improve detection of advanced cervical precancers and cancers (CIN3 +) among hrHPV women.

METHODS

Eighteen candidate genes were detected by MSRE-qPCR in cervical samples from hrHPV women. All possible triple-target panels from these genes were generated by logistic regression models with repeated ten-fold cross-validation on a training set of 1223 women (180 CIN3 +; 1043 < CIN3). Panels with the top two AUCs for CIN3 + on a validation set of 937 women (69 CIN3 +; 868 < CIN3) were ultimately selected for qPCR reconstruction, retesting, and retraining. Triage performance, screening efficiency and risk stratification of the selected panels were then compared with traditional triage strategies (cytology [ASCUS as the threshold, atypical squamous cells of undetermined significance], HPV16/18 genotyping, HPV16/18 genotyping combined with cytology [ASCUS]) within the validation set.

RESULTS

Two panels were finally identified and validated for CIN3 + detection. Panel 1 includes JAM3, PCDHGB7, and SORCS1; while Panel 2 consists of PAX1, ZNF671, and ASCL1. Compared to traditional triage strategies, both panels demonstrated superior AUCs (Panel 1: 0.799; Panel 2: 0.790; Cytology: 0.532; HPV16/18 genotyping: 0.589; HPV16/18 + Cytology: 0.515; all P < 0.001), with substantially higher specificities (83.06%; 86.98%; 29.49%; 72.93%; 14.52%), comparable sensitivities (76.81%; 71.01%; 76.81%; 44.93%; 88.41%), and requiring fewer colposcopies per CIN3 + case (3.77; 3.31; 12.55; 8.58; 13.16). However, Panel 1 and Panel 2 were statistically indistinguishable (P = 0.603; Ratio: 0.92 [0.76-1.13]; Ratio: 1.05 [1.01-1.08]). Unlike traditional strategies (CIN3 + risks: 5.59% ~ 17.97%), women tested negative on either panel had immediate CIN3 + risks below 3% (Panel 1: 2.17%; Panel 2: 2.58%), supporting safe deferral for at least one year.

CONCLUSIONS

Two triple-target human gene methylation panels were successfully developed, each integrated into a single MSRE-qPCR system for one-tube detection. Both panels outperformed current triage strategies, indicating their potential as alternatives, though external validation among diverse settings is needed before clinical application.

摘要

背景

高危型人乳头瘤病毒阳性(hrHPV)女性的最佳分流方案仍不确定。我们旨在利用基于甲基化敏感限制性内切酶的定量PCR(MSRE-qPCR)技术,开发三靶点人类基因甲基化检测板,以提高hrHPV女性中高级别宫颈上皮内瘤变和癌症(CIN3+)的检测率。

方法

通过MSRE-qPCR检测hrHPV女性宫颈样本中的18个候选基因。在1223名女性(180例CIN3+;1043例<CIN3)的训练集上,通过逻辑回归模型和重复十折交叉验证,从这些基因中生成所有可能的三靶点检测板。在937名女性(69例CIN3+;868例<CIN3)的验证集上,最终选择CIN3+的AUC排名前两位的检测板进行qPCR重建、重新检测和再训练。然后在验证集内,将所选检测板的分流性能、筛查效率和风险分层与传统分流策略(以不典型鳞状细胞不能明确意义[ASCUS]为阈值的细胞学检查、HPV16/18基因分型、HPV16/18基因分型联合细胞学检查[ASCUS])进行比较。

结果

最终确定并验证了两个用于检测CIN3+的检测板。检测板1包括JAM3、PCDHGB7和SORCS1;检测板2由PAX1、ZNF671和ASCL1组成。与传统分流策略相比,两个检测板均显示出更高的AUC(检测板1:0.799;检测板2:0.790;细胞学检查:0.532;HPV16/18基因分型:0.589;HPV16/18+细胞学检查:0.515;所有P<0.001),特异性显著更高(8

https://cdn.ncbi.nlm.nih.gov/pmc/blobs/ec80/12315416/1ae01554749d/12967_2025_6822_Fig1_HTML.jpg

文献AI研究员

20分钟写一篇综述,助力文献阅读效率提升50倍。

立即体验

用中文搜PubMed

大模型驱动的PubMed中文搜索引擎

马上搜索

文档翻译

学术文献翻译模型,支持多种主流文档格式。

立即体验